SAP Gateway installieren
xSuite Apps benötigen ein SAP Gateway – so wie alle anderen SAP Fiori-Anwendungen auch. Das SAP Gateway kann Teil des ERP-Systems oder ein eigenständiges System sein.
Wenn noch kein SAP Gateway installiert ist, können Sie das SAP Gateway mit der Transaktion SPRO komplett installieren.
Empfohlen wird jedoch eine Minimalinstallation. Die Minimalinstallation reicht aus, um SAP Gateway-Services verwenden zu können. SAP stellt eine vorgefertigte, automatisch ausführbare Aufgabenliste für die Minimalinstallation zur Verfügung. Weitere Informationen finden Sie in diesem Abschnitt und im SAP-Handbuch UI Technology Guide for SAP S/4HANA 1909.
Rufen Sie die Transaktion STC01 auf.
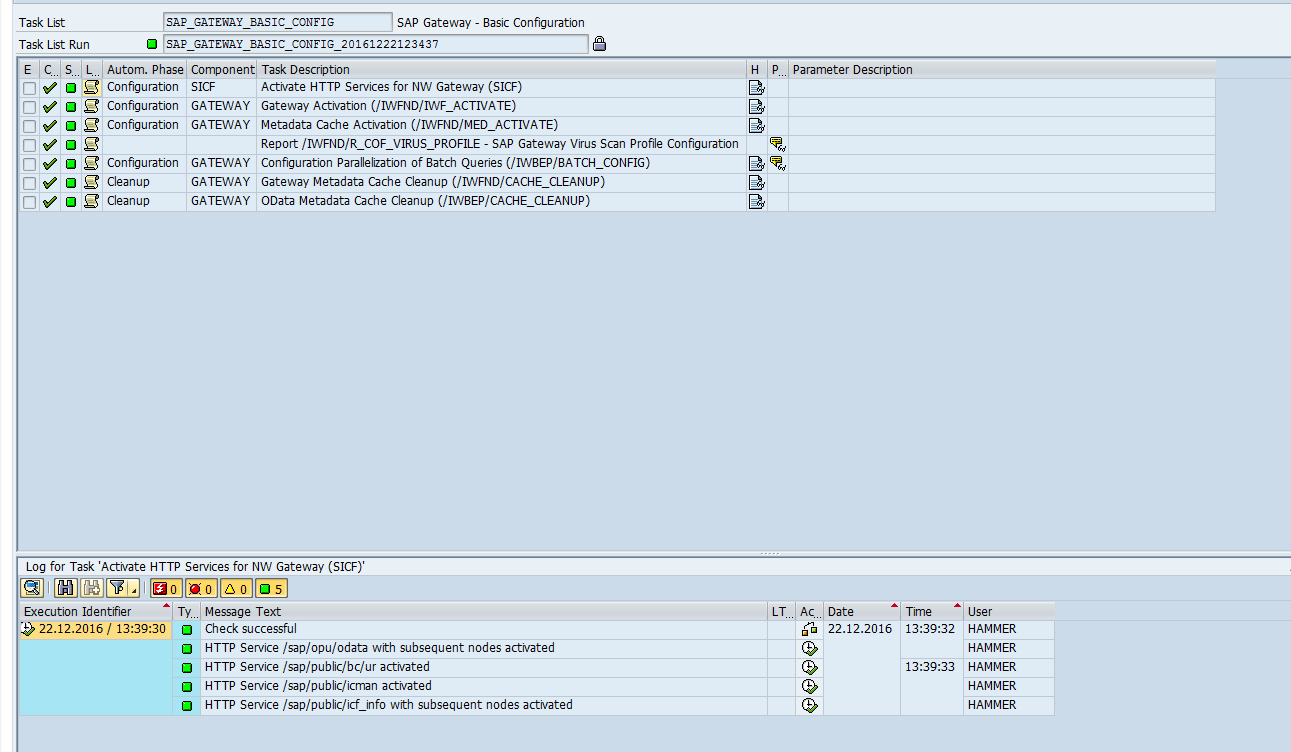
Generieren Sie die Aufgabenliste SAP_GATEWAY_BASIC_CONFIG.

Hinweis
In der Spalte Help können Sie mit dem Button
Show Task Documentation pro Aufgabe eine Kurzdokumentation öffnen. Die Kurzdokumentation enthält Informationen zu den durchgeführten Konfigurationen.Führen Sie für folgende Aufgaben manuelle Nacharbeiten aus:
Report /IWFND/R_COF_VIRUS_PROFILE – SAP Gateway Virus Scan Profile Configuration (Aufgabe 4): Legen Sie entweder ein Virusprofil mit dem Report /IWFND/R_COF_VIRUS_PROFILE fest oder deaktivieren Sie den Virus-Scan.

Configuration Parallelization of Batch Queries (/IWBEP/BATCH_CONFIG) (Aufgabe 5): Legen Sie fest, wie viele Anfragen maximal parallel ausgeführt werden dürfen.

Speichern Sie.
Starten Sie den Aufgabenlistenlauf.
➤ Wenn alle Aufgaben erfolgreich ausgeführt worden sind (grüne Ampel), sind die SAP Gateway-Services ausführbar.
